点击蓝字 关注我们
LiDAR(光探测和测距)是一种传感技术,类似于雷达,但用光而不是无线电波。它利用反射光的原理和精确的时间来测量物体的距离。由于LiDAR高水平的深度和角度分辨率,可实现卓越的深度感知。此外,由于采用红外光发射器和接收器的有源方法,因此它能够在所有光照条件下工作。
然而,LiDAR比单纯的测距更复杂。它还可用于三维制图和成像——这使它在工程方面非常有吸引力,也是一项非常有用的实用技术。
光和飞行时间
LiDAR有不同的测距方法,但最简单易懂的是单脉冲直接飞行时间(dToF)系统。在这里,一个光源(通常是激光)发出一个光脉冲,然后启动一个计时器。当光脉冲击中一个物体时,它被反射到通常与激光位于同一位置的传感器,且计时器停止计时。知道发射脉冲到接收回波之间的时间(t),利用光速常数(c)计算出与目标物体的距离(D)就很简单了。

图1:直接飞行时间 (dTOF)测量光到达目标并返回所花的时间
另一种方法称为间接飞行时间LiDAR(iToF),传输的是连续的正弦波,iToF根据发射和反射波形之间的相位差确定飞行时间(t)。
在这两种方法中,iToF较常见。一般来说,它更适用于短距离应用,和能够很好地控制环境光照水平的情况。而dToF可用于长距离和短距离应用。此外,它的运行速度较快,可测量多个回波,从而实现对多个物体的探测。
为了使LiDAR系统高效地工作,回波信号必须在系统工作的环境光内可探测到。显然,这在室内是比较容易的,因为光线可以控制,但LiDAR的许多最令人兴奋的应用是在室外,因此有必要提供一个解决方案。
提高信噪比(SNR)
使用ASTM G-173-03太阳辐照度模型,可看出太阳噪声(光)的峰值出现在波长500到600纳米的范围内,即可见光谱。光谱中近红外(NIR)部分(约905 nm)的噪声已降至一半,这意味着这一波长的光更容易被探测到。

图2:近红外范围能以高性价比的元器件提高信噪比
在短波红外范围(1550 nm左右)可达到更好的效果,但发射器和探测器更贵,因此近红外范围性价比最高。
直观地看出,简单地提高发射器的功率可解决信噪比问题,并提高LiDAR系统的精度和范围,但发出的光可能对人类和动物有害。为此,BS EN 60825-1:2014等国际标准规定了可发射的功率。
由于可用的功率有限,为了增加有效范围,必须采用其他技术。使用多发射脉冲激光可显著提高信噪比和范围,同时保持每个脉冲内的能量较低。在这种方法中,发射多个脉冲,并创建探测到的回波的时间戳直方图。

图3:多脉冲dToF使目标从背景噪声中清晰地分辨出来
生成的直方图清晰地显示了在随机时间探测到的环境光子,并在直方图峰值两侧形成“本底噪声”,在直方图峰值处,大部分回波以相同的时间间隔返回,代表目标物体。
LiDAR的演变
LiDAR技术不断发展,最近,探测器技术以及用于创建3D地图的方法都有了进步。
早期的探测器通常是PIN二极管或雪崩光电二极管。这些已被单光子雪崩二极管(SPAD)和硅光电倍增管(SiPM)所取代,它们将密集的SPAD传感器阵列集成到单个器件中。与早期的方案相比,SPAD和SiPM传感器提供了低工作电压、出色的一致性和非常高的增益,还能探测到单光子的光能。
虽然测量远程目标物体的距离的能力非常有用,但LiDAR的真正优势在于它能够创建详细和高度精确的表面3D地图——无论是工厂环境中的物体,还是在更大范围内的一大片地。
通过将LiDAR原理与扫描光电系统结合,可控制光束以创建场景的密集深度点云。这可通过物理旋转激光发射器以覆盖场景的所有区域来机械地实现,但这种方式一般体积大,成本高,且在对准方面存在挑战。
一种更现代的方法是使用准固态系统,如微机电系统(MEMS)微镜、液晶超表面(LCM)和光学相控阵(OPA)来引导光束穿过系统。该方案几乎是固态的,因此更可靠,对于长距离应用也很有效。
唯一真正的固态LiDAR测绘方法是使用发射器和传感器阵列(SiPM或SPAD)并对场景进行闪光。由于发射器的功率限制,闪光照明只适用于短距离或窄视场(FoV)。可以使用多点闪光照明方法,即一个可寻址的发射器阵列(通常是可寻址的垂直腔面发射激光器(VCSEL)阵列)依次照亮场景的不同部分,并与探测器的读出同步。
LiDAR的应用
LiDAR是一项非常有价值的技术;它适合的应用跨越了许多领域,包括汽车、工业、交通、农业和勘测。
感知车辆行驶路径中物体的能力使得自适应巡航控制(ACC)等系统得以实现,与前车保持间距,LiDAR将成为未来全自动驾驶车辆的关键推动力。
LiDAR系统体积小、重量轻,可由无人机携带,这开辟了一种比人工方法更快(因此成本更低)、更精确的大面积勘测方式。其应用几乎是无限的,包括监测环境影响,如海岸侵蚀、洪水或冰川消融。可迅速而安全地评估自然灾害的影响,如火山地震,从而更迅速而有效地提供援助。
农民可利用LiDAR勘测土地,评估农作物的状况,而公路或铁路等基础设施项目则可轻松勘测拟建路线,并绘制进度图。
静态LiDAR可安装在大型容器如料仓或储罐中,无需接触内容物就能准确地测量内容物。
传感器和方案
为了支持刚接触LiDAR技术的公司或时间紧迫的项目,安森美半导体设计了一个用于工业应用的全面的SiPM dToF LiDAR开发平台。
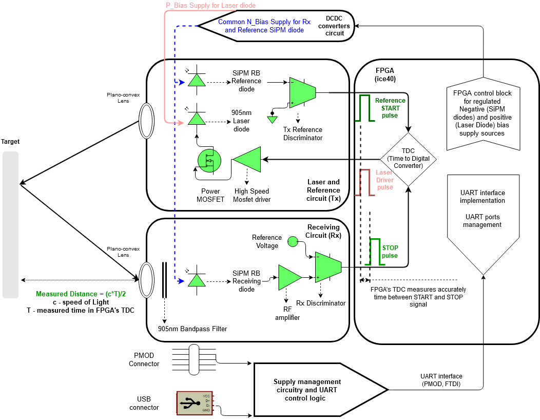
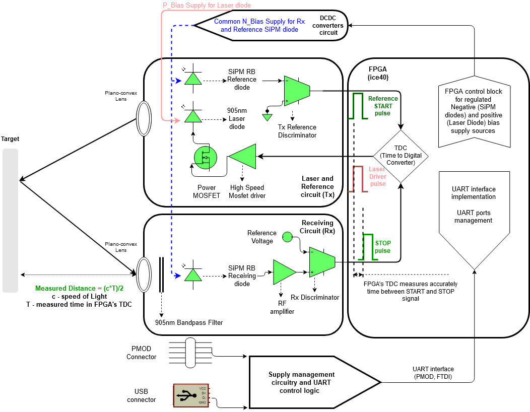
该即插即用的平台结合一个近红外激光发射器和一个RB系列SiPM探测器,用于单点测距。

图4:安森美半导体的SiPM dToF LiDAR平台的原理框图

图5:安森美半导体SiPM dToF LiDAR平台的高级框图
激光发射器被指定使用1类激光,因而符合所有的眼睛安全标准,同时使工作范围扩展到23米。通过包含一个简单易用的图形用户界面(GUI),平台的配置和监控变得简单。
一旦开发和调试完成,就可以无缝过渡到制造,因为该成本优化的平台可随时大规模部署,且所有必要的制造文件都已准备就绪。
总结
LiDAR是种非常有用的技术,它支持轻松地测距和创建精确而详细的3D图。即使功率和激光发射器功率受到安全限制,但通过精心选择波长和使用多射光脉冲,也可提高信噪比,实现长距测量。
LiDAR技术的应用非常广泛,未来它将使我们更好地了解我们的世界,同时也使我们的世界更安全。
